哨兵是守护安全的**道防线,不停的监视着每一个外敌可能进行渗透的角落。网易易盾的 GameSentry 作为游戏安全战场上的“哨兵”,始终站在游戏安全的**道防线,提前探知风险,并协同其他安全工具共同守护游戏公平与安全。
易盾全年累计检测到游戏安全风险 96.3亿 次,相较去年同比增长 29%。
98.47% 的**行为发生在风险的运行环境中。**高发期依然集中在 7、8、10 月份。
**威胁约 18.2亿 同比增长 42%。
环境威胁约 63.7亿 同比增长 14%。
其他安全威胁约 14.45亿 同比增长 274%。
易盾全年检测出黑灰产工作室账号 210万+,工作室正在向规模化、差异化、专业化方向加速发展。

角色扮演类、策略类、卡牌类为安全风险重灾区,合计占比超过 90% 。

易盾全年分析了 800+ **样本 ,发现**定制化呈**上涨趋势,更新迭代速度加快,
游戏厂商逐渐从量产游戏到精品化开发,延长游戏的生命周期、维持游戏的健康生态、留存用户变得越来越重要。
反**、加固等传统的游戏安全工具已经十分成*、有效,能实时、高强度的对抗**。
目前常见的游戏保护方法有以下几种,为游戏安全提供了基础的保障。
加强服务端校验:
比对服务端行为日志,校验两边数值是否一致,
打乱代码逻辑,让攻击者无从找到逻辑映射,增加**难度。

对游戏代码,游戏内资源文件,存档文件,通过自定义加密算法,提高安全强度。攻击者如果想获取源代码信息或者代码逻辑,需要先**自定义的解密逻辑。加密解密的对抗也增加了**成本。
通过对游戏引擎进行加壳保护,通过对引擎套壳,能够避免攻击者去分析拿到真正的代码,从而增加分析**成本;

行业多数游戏厂商纷纷表示,在游戏上线前测试时,*能测试与兼容*测试都是常规进行的,但仅有少数项目组会对游戏的安全*进行测试。

目前业界通常采用的安全测试,一般沿着游戏协议漏洞、服务器健壮*以及**模拟等三个方向进行。
普通安全测试需要测试人员有较高的逆向水平,对人员的技术要求较高。对于结果导向的测试,虽然逆向必不可少,但逆向费时费力,测试质量与逆向水平关系并不大。所以需要一款工具让工作内容不再放在逆向、Hook、Lua 修改这些技术上,
就以结果为导向的测试而言,虽然对逆向水平要求没那么高,但逆向却费时费力,也并非每个团队所能接受的。
网易易盾在二十多年的一线实战经验中面对不同游戏类型场景痛点,沉淀了大量的经验、方**,并基于此构建了一套成*的工具集。

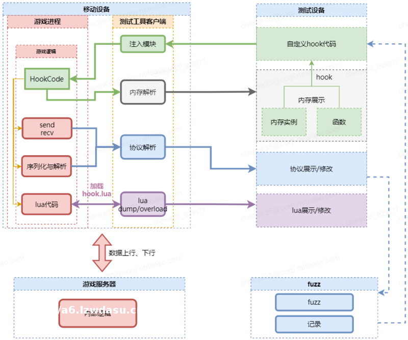
网易易盾GameSentry,主要通过分析游戏协议内容、游戏函数逻辑和对应的地址、部分代码热更、自动化 Hook 等功能达到降低深层次安全测试门槛的目的。可以简化内存测试、协议测试过程中对于 APK 逆向、Hook 编写、脚本修改、脚本 dump 的繁杂操作,大大降低测试人员的上手门槛和逆向工作。
而从实践效果上看,网易易盾GameSentry 的设计思路是从攻击者的角度对游戏进行逆向分析和**,主动发现和挖掘系统中的弱点、技术缺陷和安全漏洞,并进行缺陷放大和风险*评估,提前暴露游戏潜在安全风险,让安全团队可以在**发生前就着手准备漏洞修复方案,可以****降低事后****与**打击成本。
网易易盾 GameSentry 正式开源
今年 1月,网易智企“易+”开源计划正式上线,4月和3月已上线“网易会议组件”开源项目和“网易云信低延时**”开源项目,持续将网易智企部分技术进行开源,反哺行业创新一直是我们的期望。
顺势而为,乘势而上,在游戏迅速发展,游戏安全格外重要的当下,网易易盾“GameSentry 工具”正式开源!
作为一个开放的项目,我们认为将项目开源也有利于推动产品迭代,比如 Unity 的版本众多,且 il2cpp 改动比较频繁,在兼容*上面临着巨大的挑战。而开源,不仅能让大家能享受到集体的智慧成果,便捷了游戏开发者的测试工作,也可以通过社区的贡献,覆盖兼容更多的引擎版本,提升行业整体效率,不重复造轮子。
更重要的是,作为游戏热爱者,我们希望通过降低安全测试的复杂度,让游戏公司提前发现并感知到漏洞和风险,构建更成*的安全保障体系,降低游戏风险,延长游戏生命周期,提升用户体验,回馈玩家对游戏的热爱!
期待未来与更多游戏爱好者、游戏开发商们携手共进,生态共享。目前,GameSentry 开源版本源码已上传至 Github,
网易易盾 GameSentry 正式开源
众人拾柴火焰高,欢迎大家与我们共创共建,GameSentry 作为游戏安全测试工具开源的一部分,首当其冲的为游戏开发者提供了**道安全防线,未来网易智企将继续扩大游戏安全开源共创的辐射范围,持续为游戏安全保驾护航。“*行快,众行远”。我们期盼未来能够将更多优质技术进行开源,为行业生态持续添砖加瓦,贡献智企的一份力量。
欢迎加入网易智企“易+”开源计划交流群:




发表评论